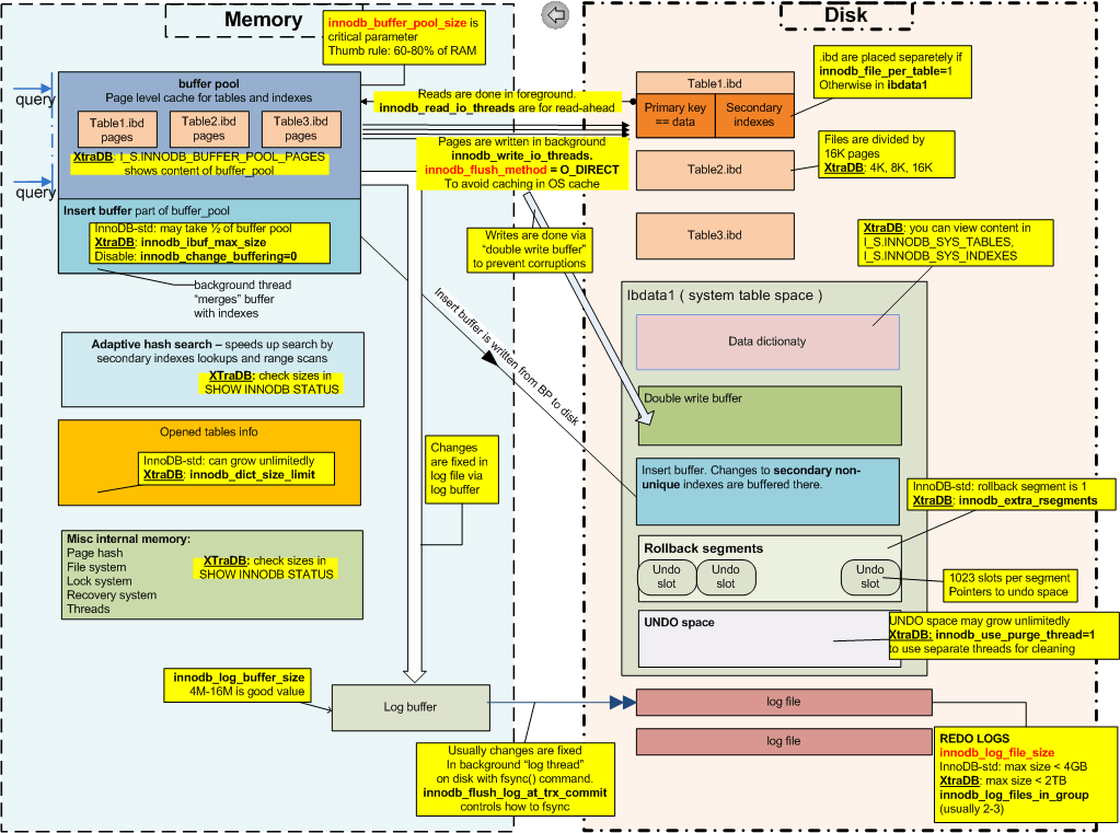
Innodb_Read_Io_Threads

MySQL 中 InnoDB 的数据文件和线程模型 掘金

Innodb_Read_Io_Threads. Web if you read our previous post, you know innodb_io_capacity is the number of iops used for idle flushing and tasks like applying the change buffer operations in the background. Web 1 i am trying to tune my mysql server for the high end system.

MySQL 中 InnoDB 的数据文件和线程模型 掘金
MySQL 中 InnoDB 的数据文件和线程模型 掘金

You may on rare occasions need to reduce this default on linux systems running multiple mariadb. Web innodb_read_io_threads=64 innodb_write_io_threads=64 innodb_io_capacity=20000 (set this to your device's iops) if you will retain myisam data. Web 8 rows the innodb_write_io_threads variable is the other half of the i/o threads equation and is. Web innodb_read_io_threads is the variable for configuring the number of innodb threads handling reads requests. I have looked into a bunch of existing setting,. Web innodb_data_file_path is the file where data from innodb tables is stored. Web ① io_read_thread和io_write_thread分别是读io线程和写io线程。 我们需要配置io_write_thread的个数来提高我们的io写的能力, innodb_write_io_threads 可以. Web by default, the value of innodb_locks_unsafe_for_binlog is 0 (disabled), which means that gap locking is enabled: Web if you read our previous post, you know innodb_io_capacity is the number of iops used for idle flushing and tasks like applying the change buffer operations in the background. Web innodb_read_io_threads 和 innodb_write_io_threads.

Web innodb で、現在のワークロードに応じて innodb_thread_sleep_delay の値を自動的に調整できます。 ゼロ以外の値を指定すると、innodb_adaptive_max_sleep_delay オプ. Web innodb_read_io_threads=64 innodb_write_io_threads=64 innodb_io_capacity=20000 (set this to your device's iops) if you will retain myisam data. The adaptive flushing is independent of innodb_io_capacity. Web 8 rows the innodb_write_io_threads variable is the other half of the i/o threads equation and is. Web if you read our previous post, you know innodb_io_capacity is the number of iops used for idle flushing and tasks like applying the change buffer operations in the background. The default is 4, the minimum possible is 1, the maximum. You can configure the number of background threads that service read and write i/o on data pages using. Innodb_buffer_pool_size is a memory buffer that innodb uses to cache data and. Web the innodb_read_io_threads value determines the number of i/o threads for read operations in innodb. There are very few reasons to increase innodb_io_capacity above the default value: Web innodb では、バックグラウンド threads を使用して様々なタイプの i/o リクエストを処理します。.